ご提供いただいた写真は Bing 画像処理サービスの向上のために使用されます。
プライバシー ポリシー
|
使用条件
このリンクを使用できません。リンクが 'http://' または 'https://' で始まることを確認して、もう一度お試しください。
この検索を処理できません。別の画像またはキーワードをお試しください。
画像検索を試す
画像を使用して検索、オブジェクトやテキストの識別、翻訳、または問題の解決を行う
ここに 1 つ以上の画像をドラッグし、
画像をアップロードする
または
カメラを開く
ここに画像をドロップして検索を開始する
画像検索を使用するには、このブラウザーでカメラを有効にしてください
English
すべて
検索
画像
インスピレーション
作成
コレクション
動画
地図
ニュース
さらに表示
ショッピング
フライト
旅行
ノートブック
すべての GIF を自動再生
自動再生およびその他の画像の設定をここで変更する
すべての GIF を自動再生
スイッチをフリップしてそれらをオンにする
GIF の自動再生
画像サイズ
すべて
小
中
大
特大
最低... *
カスタマイズされた幅
x
カスタマイズされた高さ
px
幅と高さの数値を入力してください
色
すべて
カラー
白黒
種類
すべて
写真
クリップアート
線画
アニメーション GIF
透明
レイアウト
すべて
正方形
横長
縦長
人物
すべて
顔のみ
肩から上
日付
すべて
直近 24 時間
1 週間以内
1 か月以内
1 年以内
ライセンス
すべて
すべてのクリエイティブ コモンズ
パブリック ドメイン
無料で共有および使用
無料で共有、商業目的で使用
無料で変更、共有、および使用
無料で変更および共有、商業目的で使用
詳細情報
フィルターのクリア
セーフ サーチ:
中
厳しい
標準 (既定)
オフ
フィルター
1280x704
pca.jp
ファイルをアップロード
1664x955
andescloud.snc-cloud.jp
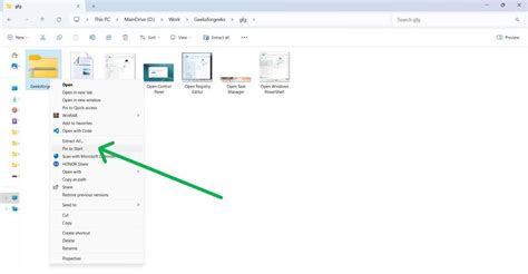
フォルダ名を編集し、 「実行」ボタン をクリックします。
1024x1024
istockphoto.com
Add Folder And Folder Icon Concept - イラストレー …
1920x1920
vecteezy.com
3d file add new folder icon illustration 22030590 PNG
3200x2410
peertoo.weebly.com
How to turn a folder into a file - peertoo
626x626
freepik.com
Premium Vector | Boy showing text file into f…
741x350
help.infoodle.com
Adding a File or Folder
800x800
svgrepo.com
Add Folder Vector SVG Icon - SVG Repo
800x800
svgrepo.com
Add Folder Vector SVG Icon - SVG Repo
800x800
svgrepo.com
Add Folder Vector SVG Icon - SVG Repo
585x329
ricksdailytips.com
How to add any folder to 'File Explorer' in Windows
2650x1281
support.titanfile.com
How To Add Files To a Folder – TitanFile Support
2600x1256
support.titanfile.com
How To Add Files To a Folder – TitanFile Support
460x345
ko.wukihow.com
폴더를 첨부 파일로 추가하는 방법
545x498
moplafour.weebly.com
How to add to a folder - moplafour
747x539
throughwithchew.com
How To Move A File Into A Folder In Terminal - Free Printable Download
700x500
partition.aomei.jp
Windows 10/11でドキュメントフォルダを別の場所に移動
768x439
toptut.com
メールにフォルダーを添付する 3 つの方法
3200x2377
hxejzmupp.blob.core.windows.net
Convert Folder To File (Y/N) at Charles Held blog
1337x401
support.smarteru.com
Adding a Folder
1198x694
storage.googleapis.com
How To Add A Folder Documents at Jenna Stokes blog
1105x630
storage.googleapis.com
How To Add A Folder Documents at Jenna Stokes blog
1024x532
storage.googleapis.com
How To Add Files In Folder at Marcus Goehring blog
880x486
Network and Sharing
Add 'Copy To folder' and 'Move To folder' Context Menu in Windows 10 ...
466x400
everydaylasopa135.weebly.com
How to add to a folder to desktop - everydaylasopa
832x592
qilingtech.com
Add Folder
728x546
wikiHow
How to Create a Folder on a PC: 10 Steps (with Pictures) - wikiHow
1280x720
exywthdss.blob.core.windows.net
How To Make Folder In File Manager at Margo Teneyck blog
750x516
recoverit.wondershare.jp
パソコンでのファイルとフォルダの違いや作り方
750x451
recoverit.wondershare.jp
パソコンでのファイルとフォルダの違いや作り方
1557x897
www2.microstrategy.com
ファイルからのデータのインポート
2001x1129
teachucomp.com
Create a Folder in Windows 10 - Instructions and Video Lesson
908x585
storage.googleapis.com
How To Create A Folder On A Desktop at Rebecca Patrick blog
1280x720
earnandexcel.com
How to Attach a File into Excel: A Step-by-Step Guide - Earn & Excel
680x592
cocosenor.com
Easily Convert Any Folder or Files to ISO Image File in Wind…
一部の結果でアクセス不可の可能性があるため、非表示になっています。
アクセス不可の結果を表示
不適切なコンテンツを報告
以下のいずれかのオプションを選択してください。
関連なし
攻撃的
成人向け
子供への性的嫌がらせ
フィードバック