Ní féidir an nasc seo a úsáid. Seiceáil go dtosaíonn do nasc le 'http://' nó 'https://' chun triail eile a bhaint as.
Ní féidir an cuardach seo a phróiseáil. Bain triail as íomhá nó as eochairfhocail eile.
Bain triail as Cuardach Amharc
Cuardaigh, aithin oibiachtaí agus téacs, aistrigh nó réitigh fadhbanna le híomhá
Tarraing íomhá amháin nó níos mó anseo,
uaslódáil íomhá
nó
oscail an ceamara
D'fhéadfaí na grianghraif a chuir tú ar fáil a úsáid chun seirbhísí Bing phróiseáil íomhánna a fheabhsú.
Polasaí príobháideachais
|
Téarmaí Úsáide
Scaoil an íomhá áit ar bith chun an cuardach a thosú
Chun Cuardach Físiúil a úsáid, cumasaigh an ceamara sa bhrabhsálaí seo
日本語
Gach rud
Cuardach
Íomhánna
Inspioráid
Cruthaigh
Bailiúcháin
Físeáin
Mapaí
Nuacht
Tuilleadh
Siopadóireacht
Eitiltí
Taisteal
Nótaleabhar
Uathsheinn gach GIFanna
Athraigh uathsheinn agus socruithe íomhá eile anseo
Uathsheinn gach GIFanna
Smeach an lasc chun iad a chasadh air
GIFanna uathsheachadta
Méid íomhá
Gach ceann
Beag
Meánach
Mór
Ollmhór
Ar a laghad... *
Leithead Saincheaptha
x
Airde Saincheaptha
px
Iontráil uimhir do Leithead agus Airde
Dath
Gach ceann
Dath amháin
Dubh & bán
Cineál
Gach ceann
Grianghraf
Fáisc-ealaín
Líníocht le líne
GIF beochana
Trédhearcach
Leagan amach
Gach ceann
Cearnóg
Leathan
Ard
Daoine
Gach ceann
Aghaidheanna amháin
Ceann &barainní
Dáta
Gach ceann
Le 24 uair an chloig anuas
Le seachtain anuas
Le mí anuas
Le bliain anuas
Ceadúnas
Gach ceann
Gach Creative Commons
Fearann poiblí
Saor in aisce le comhroinnt agus úsáid
Saor in aisce a roinnt agus a úsáid ar bhonn tráchtála
Saor in aisce chun rudaí a mhionathrú, a chomhroinnt agus a úsáid
Saor in aisce chun rudaí a mhionathrú, a chomhroinnt agus a úsáid ar bhonn tráchtála
Tuilleadh faisnéise
Scagairí a ghlanadh
SafeSearch:
Meánach
Docht
Measartha (réamhshocraithe)
As
Scag
461×307
foresmart.com
Understanding Airport Reference Code: IATA and ICAO Code
673×679
oagidocs.org
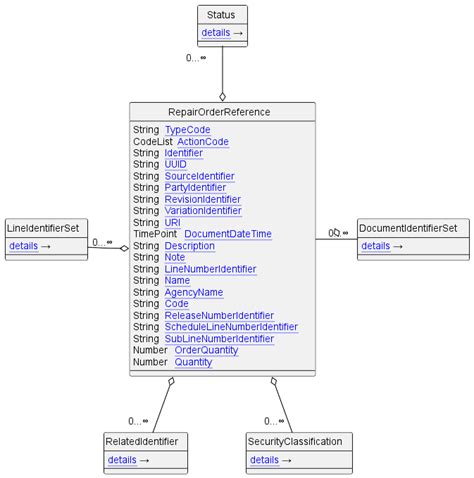
Repair Order Reference | connect…
569×1068
oagidocs.org
Fulfillment Order Reference | co…
900×500
theaterdiy.com
How To Troubleshoot Spectrum Reference Code STLP-999?
865×571
reedablez.com
How to remove a reference code on shein? | reed | Reedablez
1216×326
community.oracle.com
How to associate original order reference to return order using REST ...
480×689
www.pinterest.com
Startavon.com use reference …
700×700
missouri-811.org
Quick Reference Card | Missouri 811
1000×799
stock.adobe.com
Tax accountant researching complex tax code using multipl…
1000×1000
addons.prestashop.com
Customer order Reference in checkout
800×800
poncatribe-ne.gov
Notice: LAW AND ORDER CODE REVISION – Ponca …
752×423
dunyanews.tv
Hearing order issued in Zulfikar Ali Bhutto presidential reference ...
920×922
orcascan.com
QR Code Generator
1140×701
orcascan.com
QR Code Generator
1920×1080
orcascan.com
Code 39 Barcode Generator
675×1200
www.pinterest.com
Use SHEIN Reference Cod…
750×500
dnbcf.com
What Is A Transaction Reference Number?
1993×1629
wiringview.com
Telephone Wire Color Code » Wiring Diagram
894×1336
help.shipstream.io
Reference Numbers - Ship…
886×1327
help.shipstream.io
Reference Numbers - Ship…
1024×576
mamainvesting.com
Shein Referral Code: $10 Off + 100 Shein Points
1300×954
alamy.com
Order and Pay QR Code on an outdoor Brewdog pub table, …
768×431
policepathfinder.com
311 Police Code And Its Role In Non-Emergency Services
1139×524
storage.googleapis.com
What Is Home Reference Number at Jeniffer Rowe blog
3816×769
ldr.senate.gov.ph
NEW OMNIBUS ELECTION CODE | Senate of the Philippines Legislative ...
1920×400
vidhijudicial.com
Sec 1 to 4 Order XXIII (Withdrawal And Adjustment Of Suits) The Code Of ...
932×911
help.hampr.com.au
How to place a catering order
1000×546
ship24.com
Amazon Order Number Guide
606×923
www.pinterest.com
Pin by Ваше Высочество on …
640×360
splatoonwiki.org
Side Order - Inkipedia, the Splatoon wiki
1300×956
alamy.com
Royal Mail postal order to DVLA Stock Photo - Alamy
712×717
exohrmgmr.blob.core.windows.net
What Is An Order Id On Amazon at Dorothy D…
1080×1350
wallpapers.com
Download Code Geass Watch Or…
600×400
letterin.net
Letter Template For Order Status Update Information - Free Samples i…
2814×1766
support.shoppingfeed.com
How to manage your custom order exports? – Shoppingfeed Help Center
Tá roinnt torthaí folaithe toisc go bhfuil seans ann nach bhfuil siad inrochtana agat.
Taispeáin torthaí dorochtana
Tuairiscigh inneachar mí-oiriúnach
Roghnaigh ceann de na roghanna thíos.
Neamhábhartha
Maslach
Duine fásta
Mí-Úsáid Ghnéasach Leanaí
Aiseolas