ご提供いただいた写真は Bing 画像処理サービスの向上のために使用されます。
プライバシー ポリシー
|
使用条件
このリンクを使用できません。リンクが 'http://' または 'https://' で始まることを確認して、もう一度お試しください。
この検索を処理できません。別の画像またはキーワードをお試しください。
画像検索を試す
画像を使用して検索、オブジェクトやテキストの識別、翻訳、または問題の解決を行う
ここに 1 つ以上の画像をドラッグし、
画像をアップロードする
または
カメラを開く
ここに画像をドロップして検索を開始する
画像検索を使用するには、このブラウザーでカメラを有効にしてください
English
すべて
検索
画像
インスピレーション
作成
コレクション
動画
地図
ニュース
Copilot
さらに表示
ショッピング
フライト
旅行
ノートブック
RX Java Architecture Diagram に関する上位のおすすめ
Software
Architecture Diagram
System
Architecture Diagram
Layer
Architecture Diagram
Java
Spring Boot Framework Design Diagram
Java
アプリケーション アーキテクチャ 図
Java
構成 図
システム 構成 図
Java
Logical
Architecture Diagram
Technology
Architecture Diagram
Java
Jps Diagram
Dx Suite Api
Architecture Diagram
System
Architecture
Java
プログラム 構造 図
Microservice
Architecture Diagram
ソフトウェア 構成 図
Java
Iis
Architecture Diagram
Network
Architecture Diagram
Redux Data Flow
Diagram
アーキテクチャ 図
Java
Java
Aws システム 構造 図
すべての GIF を自動再生
自動再生およびその他の画像の設定をここで変更する
すべての GIF を自動再生
スイッチをフリップしてそれらをオンにする
GIF の自動再生
画像サイズ
すべて
小
中
大
特大
最低... *
カスタマイズされた幅
x
カスタマイズされた高さ
px
幅と高さの数値を入力してください
色
すべて
カラー
白黒
種類
すべて
写真
クリップアート
線画
アニメーション GIF
透明
レイアウト
すべて
正方形
横長
縦長
人物
すべて
顔のみ
肩から上
日付
すべて
直近 24 時間
1 週間以内
1 か月以内
1 年以内
ライセンス
すべて
すべてのクリエイティブ コモンズ
パブリック ドメイン
無料で共有および使用
無料で共有、商業目的で使用
無料で変更、共有、および使用
無料で変更および共有、商業目的で使用
詳細情報
フィルターのクリア
セーフ サーチ:
中
厳しい
標準 (既定)
オフ
フィルター
Software
Architecture Diagram
System
Architecture Diagram
Layer
Architecture Diagram
Java
Spring Boot Framework Design Diagram
Java
アプリケーション アーキテクチャ 図
Java
構成 図
システム 構成 図
Java
Logical
Architecture Diagram
Technology
Architecture Diagram
Java
Jps Diagram
Dx Suite Api
Architecture Diagram
System
Architecture
Java
プログラム 構造 図
Microservice
Architecture Diagram
ソフトウェア 構成 図
Java
Iis
Architecture Diagram
Network
Architecture Diagram
Redux Data Flow
Diagram
アーキテクチャ 図
Java
Java
Aws システム 構造 図
750x500
scribbledtech.com
Mastering RxJava: A Comprehensive Guide to Reactive Programming in …
1200x744
kaashivinfotech.com
Java Architecture Explained with Components & Workflow
868x458
devaraj-durairaj.medium.com
Java Architecture and Components. Understanding of Java Architecture ...
700x500
golfju.weebly.com
Java program architecture diagram - golfju
2048x1536
slideshare.net
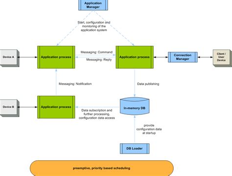
Rx Java architecture | PPT
1200x1000
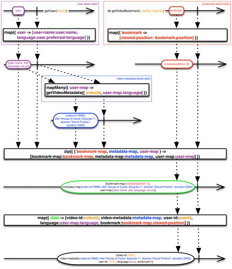
plourenco.github.io
RX Java
826x618
plourenco.github.io
RX Java
2048x1536
slideshare.net
Rx Java architecture | PPT
720x641
github.com
GitHub - andrzejsliwa/rx-android-architecture: An example project o…
500x380
rdvolf.weebly.com
Java program architecture diagram - rdvolf
764x822
plourenco.github.io
RX Java
545x390
medium.com
Overview of Java Architecture. Java is a core object-oriented and one ...
2048x1093
interviewbit.com
Java Architecture - Detailed Explanation - InterviewBit
772x776
java-design-patterns.com
Layered Architecture Pattern in Java: Buildin…
759x372
golfju.weebly.com
Java program architecture diagram - golfju
1050x799
redlogix.de
RX.control - Architecture | redlogix Software & System En…
768x793
javatutorial.net
JVM Explained | Java Tutorial Netw…
1362x1251
statsim.weebly.com
Java program architecture diagram …
443x243
plourenco.github.io
RX Java
320x240
slideshare.net
Rx Java architecture | PPT
1340x368
ayusch.com
Understanding RxJava Basics — AndroidVille
1020x697
java-success.com
Java architect interview questions & answers
850x782
researchgate.net
RX architecture overview | Download Scientific Diag…
554x381
unlimitedpotential.nl
Java Web Application Architecture Diagram
6:00
YouTube > Engineer Talks With Bushan
Java 3 Layer Architecture
YouTube · Engineer Talks With Bushan · 7680 回の視聴 · 2021年5月17日
321x661
frequal.com
Flavour: Make Awesome We…
601x338
ResearchGate
Java Card Architecture | Download Scientific Diagram
1125x750
smartprogramming.in
JDK, JRE & JVM
669x588
Medium
Java Virtual Machine (JVM) Architecture Explained for Beginners | by ...
1920x1080
GeeksforGeeks
How JVM Works - JVM Architecture - GeeksforGeeks
474x265
seekkool.weebly.com
Java program architecture diagram - seekkool
817x700
researchgate.net
Block diagram of a tool implement in Java to discove…
320x320
researchgate.net
JAVA technical architecture design diagr…
2048x1536
slideshare.net
Rx Java architecture | PPT
2000x2320
github.com
How To Use RxJava · ReactiveX/RxJava Wik…
一部の結果でアクセス不可の可能性があるため、非表示になっています。
アクセス不可の結果を表示
不適切なコンテンツを報告
以下のいずれかのオプションを選択してください。
関連なし
攻撃的
成人向け
子供への性的嫌がらせ
フィードバック