De door u verstrekte foto's kunnen worden gebruikt om de beeldbewerkingsservices van Bing te verbeteren.
Privacybeleid
|
Gebruiksvoorwaarden
Kan deze koppeling niet gebruiken. Controleer of je koppeling begint met 'http://' of 'https://' om het opnieuw te proberen.
Kan deze zoekopdracht niet verwerken. Probeer een andere afbeelding of trefwoorden.
Visual Search proberen
Zoeken, identificeren van objecten en tekst, vertalen of problemen oplossen met een afbeelding
Sleep een of meer afbeeldingen hierheen,
een afbeelding uploaden
of
camera openen
Sleep afbeeldingen hierheen om je zoekopdracht te starten
Schakel de camera in deze browser in om Visual Search te gebruiken
English
Alles
Zoeken
Afbeeldingen
Inspiratie
Maken
Collecties
Video's
Kaarten
Nieuws
Copilot
Meer
Shopping
Vluchten
Reizen
Notitieboek
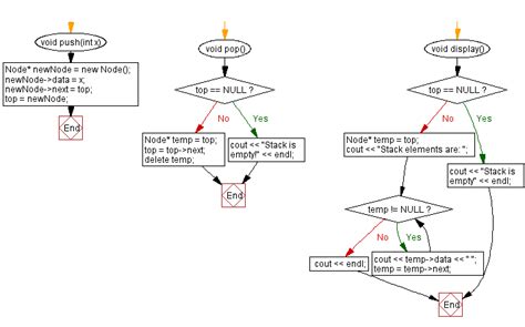
Topsuggesties voor Push Program in Stack
Pop
in Stack
Stack Push
Operation
Stack
Pointer
Stack Push
Diagram
Queue
Example
Stack Diagram Best Push
Pop Display
Stack Push
Alu Diagram
Machine Take First Sheet of
Stack and Push
Stack
Memory Layout
Push Operation in Stack
Graphic Image
Stacking
Structure
Flowchart of
Stack Push Operation
Stack Push
Pop and Show
Push in
Regulator
Map
Stack
Timers in
Microcontroller
Abstract Stack
Machine
Diagram Illustrating a Stack
with Push and Pop Operations
Types of
Stack
Push Stack
Icon
Stack
Array
Push Stack
Post-Stack
Push Stack
Diagram
Stack
Structure
3D Illustration PNG
Push Operation in Stack
Stacker
Structure
Elemets Push
into the Stacks
Stack Diagram in
Data Structure
Stack Animated Push
Pop Top Peak
Stack
Diagram LIFO
Empty Stack Push 2 Push
61 Push 8
Images for
Stack Push Algorithm
Flowchart for
Push Operation in Stack
Stack Operations Push
Pop and Top in DS Diagram
2 S That Are
Stacked
Linear Data Structure
Examples
Push Operation in Stack
with Black Background Stickers
Slide in Stack
5576
Operation Push
Design
Image for
Push Function in Stacks
Data Structures
Stack Photos
Picture of Pushing
Stacks
Stack
the Presents Activity
Push
Pull Converter Circuit Diagram
Pushing in
a Stack C
Stack Representation in
Data Structure Image
Stack Push
and Pop
Stack Push
Pop
Computer
Stack Push
Data
Structure
Meer zoekacties als Push Program in Stack verkennen
Pop
Diagram
Pop
Operation
3D Illustration
PNG
Roulette
Gfg
Pop
Operation
Operation
DS GIF
Pop Flowchart
OpenGL
Flow Chart
Function
Mensen geïnteresseerd in Push Program in Stack hebben ook gezocht naar
Linked
List
Push
Pop
Layout
Diagram
Push Pop
Display
C++ Using
Array
Ques
Foer
Linux
List
Basic
Array
Into
Frame for
Amd64
Output
C.
Contoh
Micro
Focus
Contoh
Kode
Has
Bahasa
Pascal
Struktur
Data
Data
Structure
Alle GIF-bestanden automatisch afspelen
Wijzig automatisch afspelen en andere instellingen voor afbeeldingen hier
Alle GIF-bestanden automatisch afspelen
Zet de knop om om ze in te schakelen
GIF-bestanden automatisch afspelen
Afbeeldingsformaat
Alles
Klein
Gemiddeld
Groot
Extra groot
Ten minste...*
Aangepaste breedte
x
Aangepaste hoogte
px
Voer een getal in voor Breedte en Hoogte
Kleur
Alles
Alleen kleur
Zwart-wit
Type
Alles
Foto
Clipart
Lijntekening
GIF-animatie
doorzichtig
Indeling
Alles
Vierkant
Breed
Hoog
Personen
Alles
Alleen gezichten
Hoofd en schouders
Datum
Alles
De afgelopen 24 uur
De afgelopen week
De afgelopen maand
Het afgelopen jaar
Licentie
Alles
Alle Creative Commons
Openbaar domein
Mag worden gedeeld en gebruikt
Mag worden gedeeld en commercieel worden gebruikt
Mag worden aangepast, gedeeld en gebruikt
Mag worden aangepast, gedeeld en commercieel worden gebruikt
Meer informatie
Filters wissen
Veilig Zoeken:
Gemiddeld
Streng
Gemiddeld (standaard)
Uit
Filter
Pop
in Stack
Stack Push
Operation
Stack
Pointer
Stack Push
Diagram
Queue
Example
Stack Diagram Best Push
Pop Display
Stack Push
Alu Diagram
Machine Take First Sheet of
Stack and Push
Stack
Memory Layout
Push Operation in Stack
Graphic Image
Stacking
Structure
Flowchart of
Stack Push Operation
Stack Push
Pop and Show
Push in
Regulator
Map
Stack
Timers in
Microcontroller
Abstract Stack
Machine
Diagram Illustrating a Stack
with Push and Pop Operations
Types of
Stack
Push Stack
Icon
Stack
Array
Push Stack
Post-Stack
Push Stack
Diagram
Stack
Structure
3D Illustration PNG
Push Operation in Stack
Stacker
Structure
Elemets Push
into the Stacks
Stack Diagram in
Data Structure
Stack Animated Push
Pop Top Peak
Stack
Diagram LIFO
Empty Stack Push 2 Push
61 Push 8
Images for
Stack Push Algorithm
Flowchart for
Push Operation in Stack
Stack Operations Push
Pop and Top in DS Diagram
2 S That Are
Stacked
Linear Data Structure
Examples
Push Operation in Stack
with Black Background Stickers
Slide in Stack
5576
Operation Push
Design
Image for
Push Function in Stacks
Data Structures
Stack Photos
Picture of Pushing
Stacks
Stack
the Presents Activity
Push
Pull Converter Circuit Diagram
Pushing in
a Stack C
Stack Representation in
Data Structure Image
Stack Push
and Pop
Stack Push
Pop
Computer
Stack Push
Data
Structure
1043×746
geeksforgeeks.org
Basic Operations in Stack Data Structure - GeeksforGeeks
814×482
Programiz
Stack Data Structure and Implementation in Python, Java and …
512×264
teachoo.com
[Stack class 12] Operations on Stack - Computer Science - Teachoo
507×280
trytoprogram.com
Stack in C Programming (Program) - A Deeper Look
784×582
blogspot.com
An algorithm to Push element in a Stack. - Developers Dream
2:47
YouTube > Bikki Mahato
Data Structure & Algorithms | Stack | Push , Pop , Display Program
YouTube · Bikki Mahato · 3,8K weergaven · 5 nov. 2016
1920×1005
storage.googleapis.com
What Is Push Pop Peek In Stack at Dorothy Ledford blog
708×600
cprogrammingcode.com
Programming Tutorials: C Program to Implement a Stack …
660×566
geeksforgeeks.org
Basic Operations in Stack Data Structure with Implementation…
653×353
w3resource.com
Java - Implement a stack with push and pop operations
993×718
webrewrite.com
Stack Program in C using Array
Meer zoekacties als
Push
Program in
Stack
verkennen
Pop Diagram
Pop Operation
3D Illustration PNG
Roulette
Gfg Pop
Operation
Operation DS GIF
Pop Flowchart OpenGL
Flow Chart Function
1280×720
storage.googleapis.com
What Is Push And Pop Operation In Stack at Isabel Lacey blog
1968×1001
teachoo.com
[Data Structure Class 12] What is insertion and deletion in a stack?
1280×720
kscheme.msbtediploma.in
Data Structure Using C (313301) Practical No.16: Write a 'C' Program to ...
15:32
YouTube > Gmone Lab
C Program to Implement Stack Insertion/Push and Deletion/Pop Operations using Array || By Gmone Lab
YouTube · Gmone Lab · 89,6K weergaven · 18 sep. 2017
1152×582
Programiz
Stack Data Structure and Implementation in Python, Java and C/C++
960×622
enjoyalgorithms.com
Implement Stack using Queues
377×339
cs.emory.edu
CS255 Syllabus
320×180
slideshare.net
stack_ppt_DSA(sudipta samanta).pptx push,pop,peek operation | PPTX ...
500×345
helloacm.com
Tutorial - How do you convert Recursive Implementations to Iterat…
1280×720
YouTube
Stacks Part 1: push() pop() peek() search() (Java) - YouTube
774×631
dremendo.com
Stack using Linked List in C | Dremendo
297×545
tutorialride.com
Push, pop & display stack el…
1000×500
velog.io
Stack
473×257
Programiz
Stack
672×706
codingzap.com
How To Implement A St…
3401×1851
read.cholonautas.edu.pe
What Is Stack In Data Structure Explain With Examples - Printable ...
Mensen geïnteresseerd in
Push
Program
in
Stack
hebben ook gezocht naar
Linked List
Push Pop
Layout Diagram
Push Pop Display
C++ Using Array
Ques Foer
Linux
List
Basic
Array Into
Frame for Amd64
Output
803×284
w3resource.com
C++ Implement a stack using an array with push, pop operations
1232×723
developerpublish.com
Python Program to Implement Stack
716×446
w3resource.com
C++ Implement a stack using a linked list with push, pop
1280×720
www.youtube.com
c program for push and pop on stack - YouTube
1280×720
YouTube
Stack implementation using linked list in C++(with push and pop ...
651×399
pdfprof.com
PDF Télécharger c program stack push pop Gratuit PDF | PDFprof.com
1543×599
ccbp.in
Stack Using Linked List in C: Implementation and Operations
429×393
elprocus.com
Stack Pointer : Types, Applications, and Operations o…
Sommige resultaten zijn verborgen omdat ze mogelijk niet toegankelijk zijn voor u.
Bekijk niet-toegankelijke resultaten
Ongepaste inhoud melden
Selecteer een van de onderstaande opties.
Niet relevant
Aanstootgevend
18+
Kindermisbruik
Feedback