D'fhéadfaí na grianghraif a chuir tú ar fáil a úsáid chun seirbhísí Bing phróiseáil íomhánna a fheabhsú.
Polasaí príobháideachais
|
Téarmaí Úsáide
Ní féidir an nasc seo a úsáid. Seiceáil go dtosaíonn do nasc le 'http://' nó 'https://' chun triail eile a bhaint as.
Ní féidir an cuardach seo a phróiseáil. Bain triail as íomhá nó as eochairfhocail eile.
Bain triail as Cuardach Amharc
Cuardaigh, aithin oibiachtaí agus téacs, aistrigh nó réitigh fadhbanna le híomhá
Tarraing íomhá amháin nó níos mó anseo,
uaslódáil íomhá
nó
oscail an ceamara
Scaoil íomhánna anseo chun do chuardach a thosú
Chun Cuardach Físiúil a úsáid, cumasaigh an ceamara sa bhrabhsálaí seo
English
Gach rud
Cuardach
Íomhánna
Inspioráid
Cruthaigh
Bailiúcháin
Físeáin
Mapaí
Nuacht
Copilot
Tuilleadh
Siopadóireacht
Eitiltí
Taisteal
Nótaleabhar
Na moltaí is mó chabhair le haghaidh Assistant System Dialogue Flow Examples
Dialogue Flow
Diagram
Google
Dialogue Flow
Google Dialogue Flow
Icon
Dialogue Flow
Chatbot
Imago Flow
Chart Dialogue
Dialog Flow
คือ
Organizing the
Flow of Dialogue
Sample
Dialogue Flow
Dialogue Flow Examples
Competitive Dialogue Flow
Chart
Dialog Flow
Ai
Flow
Quote vs Dialogue Quote
Dialogue Flow
CX
Flow
of Thought
Google Dialogue Flow
Architecture Diagram
Dialogue
Platform Process Flow Diagram
Haiku Dialogue Flow
Chart
Dialogue
Creator App
Does Flow
Contain Any Dialogue
Dialogue Flowchart
Conversation Flow
Chart
Choice Dialogue Flow
Chart
Dialogy Flow
Sheet
Dialog Flow
Logo.png
Dialogflow
Flow
Dialog Flow
Reporting
Angular
Dialog Flow
Google Cloud
Dialogue Flow Overview
Vocollect Dialogue Flow
Diagram
Dialogue
with Management
Discussie Dialoog
Flow
Dialogue Flow
to TTS Architecture Diagram
Dialogue Flow
Chart for Video Game
LLM
Dialogue Flows
Dialouge Flow
Chart
Sample of Teacher and Learners
Dialogue Flow Chart
Dialogue Design Conversational Flow
Chart Diagram
Business Flow
Icon
Google Dialog Flow
Demo
Dialog Flow
Use Cases
How to Write
Dialogue
Dialogue
Diagramming
Lead Flow
Control
Azure Chat Bot
Dialog Flow
Google Dialog Flow
Designer
Sequence Diagram for BCBSM Genesys and Google
Dialogue Flow
Example
of a Genesys Dialogue Bot Flow
Luis and
Dialog Flow
Dialog Flow
Weather Map
Taiscéal tuilleadh cuardaigh cosúil le Assistant System Dialogue Flow Examples
Chart
For
Light
Novel
Print
Booklet
Video
Games
Web
Developer
Human
Machine
Unity
2D
Diagram
For
Luminous
Studio
For
Unity
Unity
Node
UI
Ontology
Pixel
Crushers
VR
Game
2D
Game
Speech
JRPG
Wwise
User
Simulator
Tutorial
SDS
Speech
Ai
Box
Chuardaigh daoine a bhfuil spéis acu iAssistant System Dialogue Flow Examples do
Human
Control
Branching
Printing
For Unity
Legacy
Change
Template
Robust
Initiative
Menu
For Unity VR
Canvases
Structure
General
GameMaker
2
Uathsheinn gach GIFanna
Athraigh uathsheinn agus socruithe íomhá eile anseo
Uathsheinn gach GIFanna
Smeach an lasc chun iad a chasadh air
GIFanna uathsheachadta
Méid íomhá
Gach ceann
Beag
Meánach
Mór
Ollmhór
Ar a laghad... *
Leithead Saincheaptha
x
Airde Saincheaptha
px
Iontráil uimhir do Leithead agus Airde
Dath
Gach ceann
Dath amháin
Dubh & bán
Cineál
Gach ceann
Grianghraf
Fáisc-ealaín
Líníocht le líne
GIF beochana
Trédhearcach
Leagan amach
Gach ceann
Cearnóg
Leathan
Ard
Daoine
Gach ceann
Aghaidheanna amháin
Ceann &barainní
Dáta
Gach ceann
Le 24 uair an chloig anuas
Le seachtain anuas
Le mí anuas
Le bliain anuas
Ceadúnas
Gach ceann
Gach Creative Commons
Fearann poiblí
Saor in aisce le comhroinnt agus úsáid
Saor in aisce a roinnt agus a úsáid ar bhonn tráchtála
Saor in aisce chun rudaí a mhionathrú, a chomhroinnt agus a úsáid
Saor in aisce chun rudaí a mhionathrú, a chomhroinnt agus a úsáid ar bhonn tráchtála
Tuilleadh faisnéise
Scagairí a ghlanadh
SafeSearch:
Meánach
Docht
Measartha (réamhshocraithe)
As
Scag
Dialogue Flow
Diagram
Google
Dialogue Flow
Google Dialogue Flow
Icon
Dialogue Flow
Chatbot
Imago Flow
Chart Dialogue
Dialog Flow
คือ
Organizing the
Flow of Dialogue
Sample
Dialogue Flow
Dialogue Flow Examples
Competitive Dialogue Flow
Chart
Dialog Flow
Ai
Flow
Quote vs Dialogue Quote
Dialogue Flow
CX
Flow
of Thought
Google Dialogue Flow
Architecture Diagram
Dialogue
Platform Process Flow Diagram
Haiku Dialogue Flow
Chart
Dialogue
Creator App
Does Flow
Contain Any Dialogue
Dialogue Flowchart
Conversation Flow
Chart
Choice Dialogue Flow
Chart
Dialogy Flow
Sheet
Dialog Flow
Logo.png
Dialogflow
Flow
Dialog Flow
Reporting
Angular
Dialog Flow
Google Cloud
Dialogue Flow Overview
Vocollect Dialogue Flow
Diagram
Dialogue
with Management
Discussie Dialoog
Flow
Dialogue Flow
to TTS Architecture Diagram
Dialogue Flow
Chart for Video Game
LLM
Dialogue Flows
Dialouge Flow
Chart
Sample of Teacher and Learners
Dialogue Flow Chart
Dialogue Design Conversational Flow
Chart Diagram
Business Flow
Icon
Google Dialog Flow
Demo
Dialog Flow
Use Cases
How to Write
Dialogue
Dialogue
Diagramming
Lead Flow
Control
Azure Chat Bot
Dialog Flow
Google Dialog Flow
Designer
Sequence Diagram for BCBSM Genesys and Google
Dialogue Flow
Example
of a Genesys Dialogue Bot Flow
Luis and
Dialog Flow
Dialog Flow
Weather Map
1024×576
slideplayer.com
Spoken Dialogue Systems - ppt download
1594×914
Slides
Engage with the Google Assistant: Dialogflow and Actions Builder
320×320
researchgate.net
Dialogue system flowchart. | Downloa…
1280×720
freeCodeCamp
How to implement local fulfillment for Google Assistant actions using ...
1024×468
helpcrunch.com
10 Chatbot Conversation Flow Examples for a Natural Dialogue
474×273
cloud.google.com
A simple blueprint for building AI-powered customer service on GCP ...
1600×856
cloudskillsboost.google
Implementing an AI Chatbot with Dialogflow ES | Google Cloud Skills Boost
850×490
mikuruzfcguidefix.z14.web.core.windows.net
Sample Dialog Flow Diagram 3. The Dialog Flow Notation
2048×842
helpcrunch.com
10 Chatbot Conversation Flow Examples for a Natural Dialogue
1024×436
helpcrunch.com
10 Chatbot Conversation Flow Examples for a Natural Dialogue
Taiscéal tuilleadh cuardaigh cosúil le
Assistant
System Dialogue
Flow Examples
Chart For
Light Novel
Print Booklet
Video Games
Web Developer
Human Machine
Unity 2D
Diagram For
Luminous Studio
For Unity
Unity Node
UI
1156×474
cobusgreyling.medium.com
How To Create A Chatbot With Google Dialogflow | by Cobus Greyling | Medium
1104×742
hcltech.com
DialogFlow workflow
663×290
ResearchGate
Google Dialogflow Agent architecture. | Download Scientific Diagram
1024×435
blog.qburst.com
Conversational AI Chatbot: Architecture Overview
850×327
blog.huhtanen.eu
Chatbots made easy with Dialogflow
2500×1146
Toptal
Designing a VUI – Voice User Interface | Toptal®
1024×784
juphy.com
How to Create a Conversational Flow That Drives Conversion - Juphy
1384×1436
funesteri9bcircuit.z21.web.core.windows.net
Sample Dialog Flow Diagram 3. The Dialo…
981×626
masterofcode.com
Conversational Design: The Ultimate Guide for Chatbot Conversation Flow
700×1188
tidio.com
Conversation Flowchart & Tr…
500×730
gretryindency1jicircuit.z21.web.core.windows.net
Sample Dialog Flow Diagram …
1043×604
chatbotslife.com
Dialogflow Restaurant Chatbot Tutorial – Chatbots Life
2048×845
helpcrunch.com
10 Chatbot Conversation Flow Examples for a Natural Dialogue
850×849
researchgate.net
Flow chart of the spoken dialogue system. UID, …
2048×756
helpcrunch.com
10 Chatbot Conversation Flow Examples for a Natural Dialogue
2048×1568
helpcrunch.com
10 Chatbot Conversation Flow Examples for a Natural Dialogue
Chuardaigh daoine a bhfuil spéis acu i
Assistant
System Dialogue
Flow Examples
do
Human Control
Branching
Printing
For Unity Legacy
Change Template
Robust
Initiative
Menu
For Unity VR Canvases
Structure General
GameMaker 2
850×980
researchgate.net
Simple dialog flow for a restaurant r…
1093×566
blog.vsoftconsulting.com
Chatbot Development: Designing Dialog Management
561×569
ufal.mff.cuni.cz
Dialogue systems | ÚFAL
973×1100
github.io
Activity Handling
1920×1280
chartandgraphdifference.github.io
Decoding The Dialogue: A Complete Information To Voice A…
718×385
help.mypurecloud.com
Google Cloud Dialogflow CX quick start guide - Genesys Cloud Resource ...
1120×589
devoteam.com
How Google's new DialogFlow CX will change Conversational AI | Devoteam
981×626
masterofcode.com
Conversational Design: The Ultimate Guide for Chatbot Conversation Flow
958×1078
prompthub.us
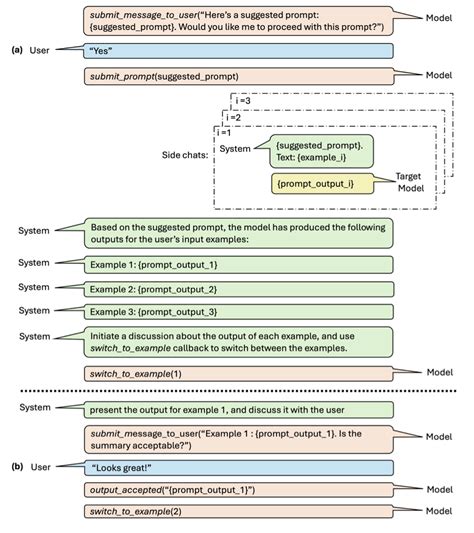
A Complete Guide to Meta Prompting
Tá roinnt torthaí folaithe toisc go bhfuil seans ann nach bhfuil siad inrochtana agat.
Taispeáin torthaí dorochtana
Tuairiscigh inneachar mí-oiriúnach
Roghnaigh ceann de na roghanna thíos.
Neamhábhartha
Maslach
Duine fásta
Mí-Úsáid Ghnéasach Leanaí
Aiseolas